Chcete poradit?
Datová schránka je klíčovým nástrojem pro elektronickou komunikaci s úřady. Ve FORM studiu lze její údaje nastavit na třech různých úrovních, což umožňuje flexibilní přizpůsobení podle potřeb organizace, klienta i jednotlivých uživatelů.
Správné nastavení je důležité pro bezproblémové odesílání i přijímání datových zpráv.
Toto nastavení je globální a platí pro celý program FORM studio.
Používá se typicky v případech, kdy:
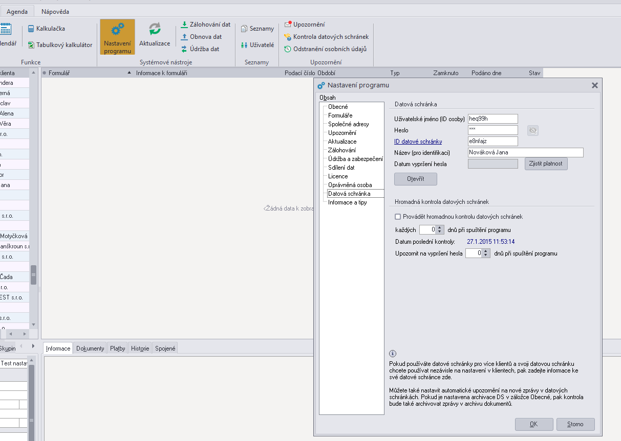
V nastavení programu se zadávají základní přihlašovací údaje k datové schránce, které se následně použijí všude tam, kde není nastavení přepsáno na nižší úrovni.
Nastavení provedete přes nabídku: Agenda - Nastavení programu - Datová schránka:

Nastavení na úrovni klienta má přednost před globálním nastavením programu.
Využívá se zejména tehdy, když:
Ke každému klientovi lze uložit jeho vlastní identifikátor datové schránky a případně další potřebné údaje. FORM studio pak při práci s daným klientem automaticky použije jeho nastavení.
Nastavení provedete přes nabídku -Domů - Nastavení klienta - Datová schránka:

Nejvyšší prioritu má nastavení na úrovni uživatele.
Toto nastavení je vhodné v situacích, kdy:
Pokud má uživatel vyplněné vlastní nastavení datové schránky, použije FORM studio vždy toto nastavení – bez ohledu na nastavení programu nebo klienta.
Nastavení provedete přes nabídku Agenda - Uživatelé - Vlastnosti - Nastavení uživatele:

Pokud jsou údaje vyplněny na více místech, FORM studio postupuje podle následující priority:
To znamená, že nastavení uživatele vždy přepíše nastavení klienta i programu, globální nastavení programu přepíše nastavení klienta.
Pokud máte ve FORM studiu nastavené datové schránky na všech třech úrovních, můžete si pak při elektronickém podání datovou schránkou vybrat, za kterou datovou schránku formulář odesíláte:

Správně zvolené nastavení datové schránky vám ušetří čas a minimalizuje riziko chyb při elektronické komunikaci.
Co by vás mohlo zajímat:
🗙
Probíhá připojování k webu kastnersw.cz ...
Pokud to trvá delší dobu, tak:
• může být problém v internetovém připojení
• nebo probíhá update serveru
• můžete zkusit stránku otevřít v novém okně
Prebieha pripájanie k webu kastnersw.cz ...
Ak to trvá dlho, tak:
• môže byť problém v internetovom pripojení
• alebo prebieha update serveru
• môžete skúsiť stránku otvoriť v novom okne